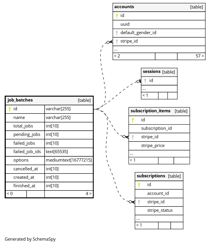
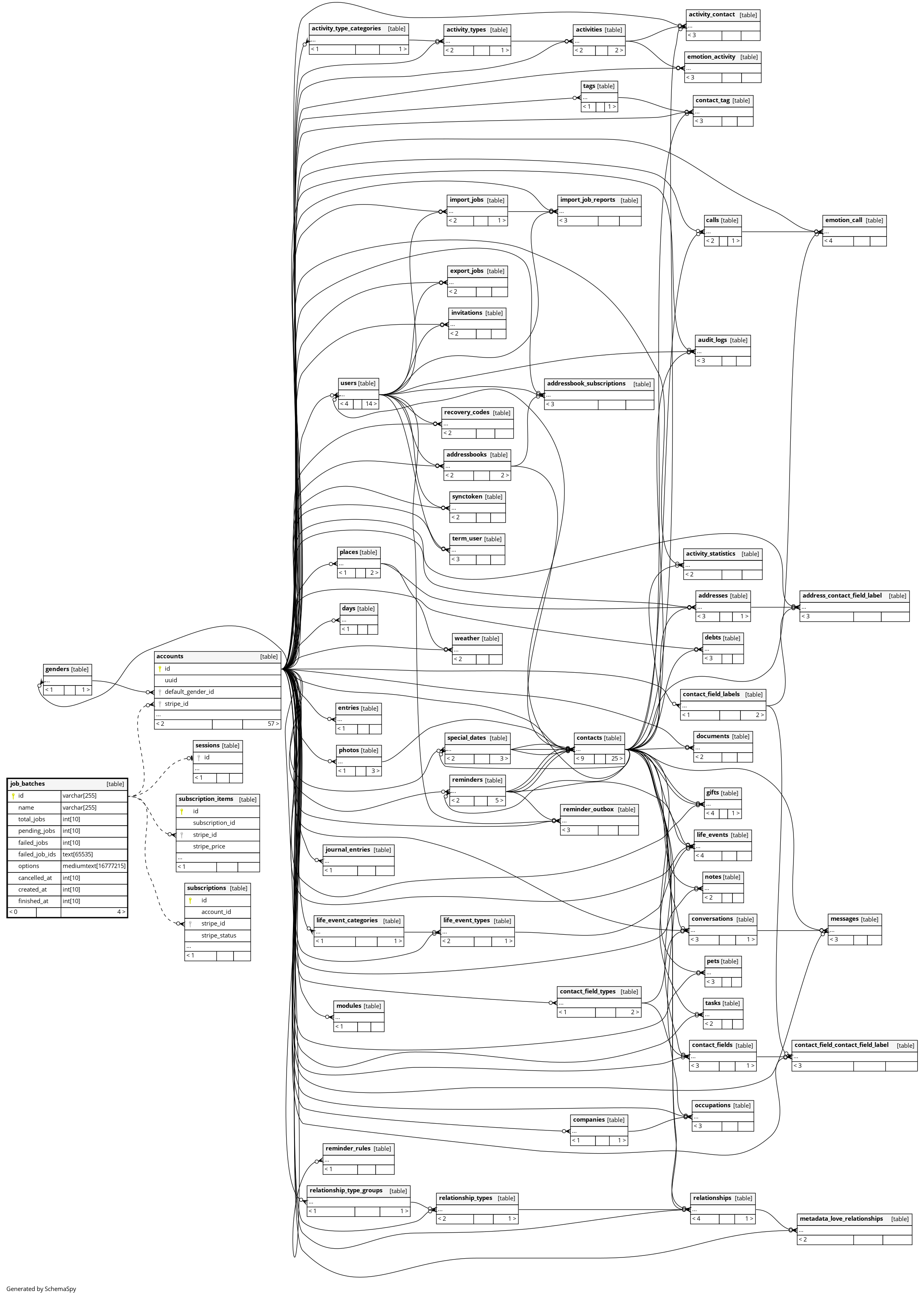
Columns
| Column | Type | Size | Nulls | Auto | Default | Children | Parents | Comments | ||||||||||||
|---|---|---|---|---|---|---|---|---|---|---|---|---|---|---|---|---|---|---|---|---|
| id | VARCHAR | 255 | null |
|
|
|||||||||||||||
| name | VARCHAR | 255 | null |
|
|
|||||||||||||||
| total_jobs | INT | 10 | null |
|
|
|||||||||||||||
| pending_jobs | INT | 10 | null |
|
|
|||||||||||||||
| failed_jobs | INT | 10 | null |
|
|
|||||||||||||||
| failed_job_ids | TEXT | 65535 | null |
|
|
|||||||||||||||
| options | MEDIUMTEXT | 16777215 | √ | null |
|
|
||||||||||||||
| cancelled_at | INT | 10 | √ | null |
|
|
||||||||||||||
| created_at | INT | 10 | null |
|
|
|||||||||||||||
| finished_at | INT | 10 | √ | null |
|
|
Indexes
| Constraint Name | Type | Sort | Column(s) |
|---|---|---|---|
| PRIMARY | Primary key | Asc | id |


